DEEPSDK딥러닝 분석도구

DEEPSDK(GS인증)

딥러닝 기술을 분석하고 모듈화하여 이종 모듈 간 콘텐츠 통합 분석하는
가시화 시스템으로 개발 환경을 쉽고 빠르게 영상 기반 기계 학습을 지원합니다.

  • 이종 학습 프레임워크 지원
  • GUI 방식의 인공신경망 디자인 공개 알고리즘 지원 학습
  • 학습 과정 디버깅을 위한 Visualizer 기술 개발
  • 어노테이션툴 및 인공신경망 편집 및 개발 기능
  • 이기종 학습 프레임워크를 위한 모델 Import / Export(ONNX /NNEF)
  • 국내 최초 국산 딥러닝 통합도구 개발 DEEPSDK GS인증(2015)
  • 관련 특허 6건 등록 / PCD 출원 2건 / 2016년 ECCV Imagenet Scene Classificaion 세계 10위(DEEPSDK)

주요 기능

비주얼 영상 콘텐츠 기반 딥러닝 분석 통합 시스템

  • 재난 및 방범 CCTV 제조 업체, 이미지 프로세싱을 위한 연구소, 관련 학과 등에 필요한 맞춤형 서비스로 활용 가능
  • 이미지 프로세싱을 위한 딥러닝 교육/훈련이 필요한 산.학.연을 위한 통합 솔루션 제품

학습 알고리즘 개발을 위한 프레임워크 시스템

  • Drag&Drop 방식의 데이터셋 및 학습 모듈 적용
  • 적용된 방법에 따라 다양한 서비스를 시뮬레이션
  • 이종간 모듈에 대해 공통적인 표준 인터페이스가 제공되어 연동이 가능
  • 연구자의 개발된 학습 알고리즘에 대해 공통적인 표준 인터페이스가 제공되어 확장이 가능

딥러닝 분석 도구의 모듈화 서비스

  • 오픈 소스 기반 IDE 환경에 따른 각 딥러닝 기술의 모듈들을 Plug-ins하여 솔루션 구매 수요처의 부담을 줄이며, 판매 대상 타겟에 따른 맞춤형 모듈로 활용

SW 융합기술 고도화

  • 인터넷의 확산과 센서기술의 잘전으로 딥러닝 기술을 현실적인 응용 분야에 활용이 가능
  • 음성 및 영상인식 분야에서 딥러닝을 이용하여 인식 기술의 고도화를 추구

딥러닝 분석도구 DEEPSDK

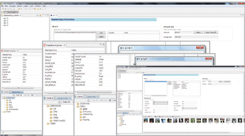
DEEPSDK는 다양한 기계학습 시스템에 필요한 S/W를 위한 도구로써 시스템 분석을 효율적으로 분석하기 위해 연구 개발된 통합도구 플랫폼입니다. 이클립스 기반의 비주얼 통합 개발 환경으로 개발자는 통합 도구를 사용하여 딥러닝 기술과 학습 알고리즘 및 딥러닝에 필요한 프레임 워크 구축을 할 수 있습니다. 기존 CNN 등의 알고리즘들 훈련/ 결과 정보를 얻기 위해서는 복잡한 인터페이스와 개별적인 스크립트 등으로 단일화 구조를 얻기 힘든 설정이며, 이러한 딥러닝 기술을 분석하고 그 기술을 모듈화하여 이종 모듈 간 콘텐츠 통합 분석하는 서비스를 제공하는 것을 목표로 합니다.

트레이닝을 위한 프로젝트 생성

Network설정

Optimization 파라미터 설정

Dataset 관리

Network 편집

Training & Testing

영상보기